Home Patching emu8086
Post
Cancel

Patching emu8086

Overview

Emu8086 combines an advanced source editor, assembler, disassembler, software emulator (Virtual PC) with debugger, and step by step tutorials. This program is extremely helpful for those who just begin to study assembly language. It compiles the source code and executes it on emulator step by step.

Inspect

Once you open the app you will see a registartion button

main window main window

Click the button will open a small window with another button to buy a license with the followin links

1
2
3
https://shopper.mycommerce.com/checkout/product/2189-7
https://shopper.mycommerce.com/checkout/product/2189-9
https://shopper.mycommerce.com/checkout/product/2189-11

All of them are not working and i have done some search to make sure that this program is not maintained any more

links Links

Fishing out inspection by trying to register with dummy name and key

Register with dummy key Register with dummy key

x32gdb

Start x32gdb while emu is running and attach it to the the debugger

Attach to debugger Attach to debugger

Select program to attach Select program to attach

Then from select view -> Modules to list all the loaded modules

Modules Modules

After this double click emu8086.exe

emu8086.exe emu8086.exe

Now right click search for -> current module -> string refrences

find strings find strings

Seaching for Wrong registartion key as this message was shown to us

find registartion strings find registartion string

Double click it to show it in the program assembly and pressing Ctrl+A to analyze the module

And notice there is a jump to the instruction just before our string usage

jump destination jump destination

Scrolling to the jump instruction and the jump is based on a value stored at the address 621470

jump source jump source

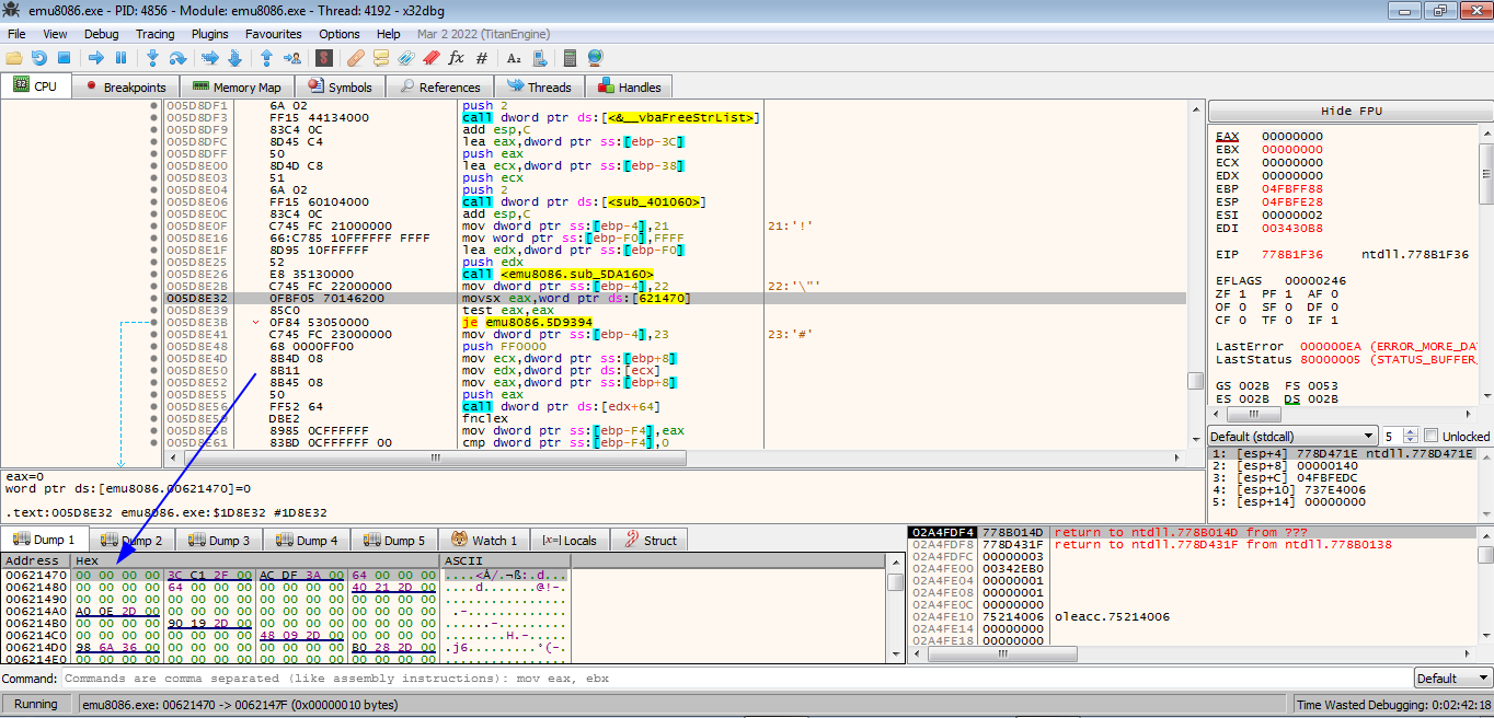
Right click the address select follow in dump -> constant emu8086.00621470

memory value memory value

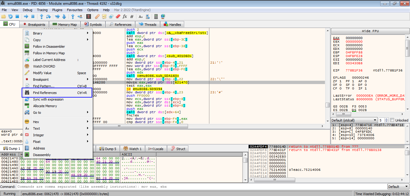
Right click the memory and search for refrences

Find Refrences Find Refrences

The last refrence is looking promising ;)

Refrences List Refrences List

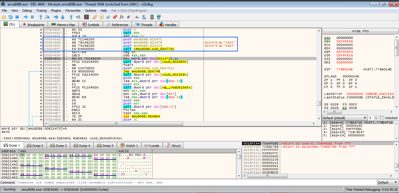
Follow it in assembly and here we find a function call just before it that took our username and key before

And followed by 5 bytes before writing ax to the memory

Verification function call Verification function call

Using online assembly to opcode defuse with this instruction mov ax, 0xFFFF to set value 0xFFFF at ax register

The opcode of it is 66B8FFFF and this can be written into 4 bytes but we have 5 and leaving the last byte will misinterpret the next instruction so we batch it with 0x90 opcode of no operation nop

To edit press Ctrl+e

Patch emu Patch emu

Apply the patch and start the patched version and suddenly it is register to test but how did it knows

Registered to test Registered to test

Looking at the emu files and file called reg.ini newly created and contain user name and key from our first attemp

Assume that it will read the file each time it start and check if username and key sotred in it are valid

Change the name at this file will change the name at the program ;)

reg.ini reg.ini

reg.ini reg.ini

Create Patch With C

Open the patched version with hxd and search for 66 B8 FF FF to get the offset of the them on the exe

hxd hxd

The offset is 0x1DA69D

offset offset

Write a c prgram to open the exe and move to our offset

1
2
3
4
5
unsigned char bytes[] = {0xB8, 0xFF, 0xFF, 0x90};
int offset = 0x1DA69D;

FILE *fileH = fopen ("emu8086.exe", "r+");
fseek(fileH, offset, SEEK_SET)

After this write our bytes

1
fwrite(&bytes, sizeof(bytes), sizeof(bytes[0]), fileH)

And for fun open reg.ini and write my name ;)

1
2
3
4
char reg[] = "username=Patched By Mahmoud Ramadan\nregkey=x\nq=100";
FILE *fileH2 = fopen ("reg.ini", "w");

fwrite(&reg, sizeof(reg), sizeof(reg[0]), fileH2)

Find full patch code at emupatch

Test the patch and it works

patch test patch test

This post is licensed under CC BY 4.0 by the author.